Last updated: 2025/10/22 13:01
Don't let Claude Code delete your session logs
Claude Code stores full logs of your sessions as newline-delimited JSON in ~/.claude/projects/encoded-directory/*.jsonl on your machine. I currently have 379MB of these! Here's an example jsonl file which I extracted …

Accelerating Hybrid Inference in SGLang with KTransformers CPU Kernels
<h2><a id="background-hybrid-inference-for-sparse-moe-models" class="anchor" href="#background-hybrid-inference-for-sparse-moe-models" aria-hidden="true"><sv...
AI in Japan—OpenAI’s Japan Economic Blueprint
この記事では、最新のAI技術を活用した新しい開発ツールについて説明しています。このツールは、開発者がコードを書く際にAIがリアルタイムでサポートを提供し、効率的なコーディングを実現します。具体的には、AIがコードの提案を行ったり、エラーを検出したりする機能があり、これにより開発者はより迅速に高品質なソフトウェアを作成できるようになります。また、ツールの導入方法や、他の開発環境との互換性についても触れています。最終的に、このツールを使用することで、開発プロセスの効率化とエラーの削減が期待できると述べています。 • AI技術を活用した新しい開発ツールの紹介 • リアルタイムでのコード提案やエラー検出機能 • 開発者の効率的なコーディングをサポート • 導入方法や他の開発環境との互換性についての説明 • 開発プロセスの効率化とエラー削減の期待

Unseeable prompt injections in screenshots: more vulnerabilities in Comet and other AI browsers
The Brave security team wrote about prompt injection against browser agents a few months ago (here are my notes on that). Here's their follow-up: What we’ve found confirms our initial …
Enabling vLLM V1 on AMD GPUs With Triton
vLLM V1は、vLLMの内部アーキテクチャを大幅に再設計したもので、2025年1月にアルファ版が発表された。V1の設計目標は、コードベースの簡素化、拡張性の向上、すべてのパフォーマンス最適化をデフォルトで有効にすることだった。これにより、カーネル開発者が最適化されたアテンションカーネルを書く際の利便性が向上した。V1では、リクエストのバッチ形成方法に重要な変更が加えられ、混合バッチを形成できるようになった。最初は、CUDAバージョンのFlashAttentionパッケージのみがこれらの「V1バッチ」をサポートしていたため、AMD GPUはサポートされていなかったが、Tritonカーネルに基づく新しいアテンションバックエンドが開発され、AMDのサポートが実現した。 • vLLM V1は内部アーキテクチャの再設計で、コードベースの簡素化と拡張性の向上を目指している。 • すべてのパフォーマンス最適化がデフォルトで有効になり、カーネル開発者にとって利便性が向上した。 • リクエストのバッチ形成方法が変更され、混合バッチが形成可能になった。 • 最初はNVIDIA GPUのみがサポートされていたが、Tritonカーネルに基づく新しいアテンションバックエンドが開発され、AMD GPUのサポートが追加された。 • vLLM V1は、コンテキスト長、クエリ長、シーケンス長の3つの重要な量を考慮している。
langchain==1.0.2
この記事は、LangChainのバージョン1.0.2のリリースに関する情報を提供しています。このリリースでは、バージョン1.0.1からの変更点として、バージョン番号の更新と、ツールメッセージの呼び出し失敗時に非LLM制御可能なパラメータを削除する修正が含まれています。これにより、ツールの使用時のエラーが軽減され、より安定した動作が期待されます。リリースはGitHub上で行われ、コミットはGitHubの検証済み署名で作成されています。 • LangChainのバージョン1.0.2がリリースされた。 • バージョン1.0.1からの変更点として、バージョン番号の更新が行われた。 • ツールメッセージの呼び出し失敗時に非LLM制御可能なパラメータを削除する修正が加えられた。 • この修正により、ツールのエラーが軽減されることが期待される。 • リリースはGitHubで行われ、コミットは検証済み署名で作成されている。

Serverless deployment for your Amazon SageMaker Canvas models
In this post, we walk through how to take an ML model built in SageMaker Canvas and deploy it using SageMaker Serverless Inference, helping you go from model creation to production-ready predictions quickly and efficiently without managing any infrastructure. This solution demonstrates a complete workflow from adding your trained model to the SageMaker Model Registry through creating serverless endpoint configurations and deploying endpoints that automatically scale based on demand .

Introducing ChatGPT Atlas
Last year OpenAI hired Chrome engineer Darin Fisher, which sparked speculation they might have their own browser in the pipeline. Today it arrived. ChatGPT Atlas is a Mac-only web browser …

Introducing ChatGPT Atlas
Introducing our new browser, ChatGPT Atlas. Sam Altman, Will Ellsworth, Adam Fry, Ben Goodger, Ryan O’Rouke, Justin Rushing, and Pranav Vishnu introduce ChatGPT Atlas — our new browser. Now available globally on macOS. Windows, iOS, and Android are coming soon.

Building a multi-agent voice assistant with Amazon Nova Sonic and Amazon Bedrock AgentCore
In this post, we explore how Amazon Nova Sonic's speech-to-speech capabilities can be combined with Amazon Bedrock AgentCore to create sophisticated multi-agent voice assistants that break complex tasks into specialized, manageable components. The approach demonstrates how to build modular, scalable voice applications using a banking assistant example with dedicated sub-agents for authentication, banking inquiries, and mortgage services, offering a more maintainable alternative to monolithic voice assistant designs.

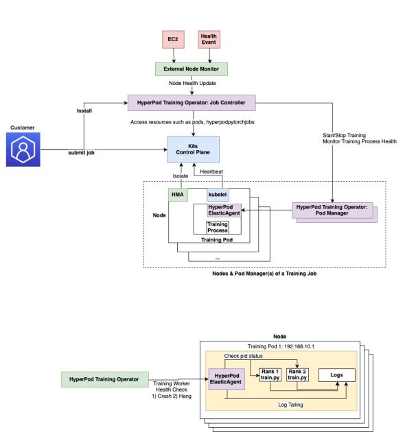
Accelerate large-scale AI training with Amazon SageMaker HyperPod training operator
In this post, we demonstrate how to deploy and manage machine learning training workloads using the Amazon SageMaker HyperPod training operator, which enhances training resilience for Kubernetes workloads through pinpoint recovery and customizable monitoring capabilities. The Amazon SageMaker HyperPod training operator helps accelerate generative AI model development by efficiently managing distributed training across large GPU clusters, offering benefits like centralized training process monitoring, granular process recovery, and hanging job detection that can reduce recovery times from tens of minutes to seconds.

Introducing ChatGPT Atlas
Meet our new browser—ChatGPT Atlas. With Atlas, ChatGPT can come with you anywhere across the web—helping you in the window right where you are, understanding what you’re trying to do, and completing tasks for you, all without copying and pasting or leaving the page. Rolling out today to everyone on MacOS. Windows, iOS, and Android are coming soon. Download today at chatgpt.com/atlas
Continue your ChatGPT experience beyond WhatsApp
この記事では、最新のAI技術を活用した新しい開発ツールについて説明しています。このツールは、開発者がコードを書く際にAIの支援を受けることができるもので、特に自然言語処理を用いた機能が強化されています。具体的には、開発者が自然言語で指示を出すと、AIがそれに基づいてコードを生成することが可能です。また、ツールは既存の開発環境に簡単に統合できるよう設計されており、ユーザーは特別な設定を行うことなく利用を開始できます。これにより、開発の効率が大幅に向上し、エラーの削減にも寄与します。さらに、AIの学習能力により、使用するほどに精度が向上する点も特徴です。 • AI技術を活用した新しい開発ツールの紹介 • 自然言語での指示に基づいてコードを生成する機能 • 既存の開発環境への簡単な統合 • 開発効率の向上とエラー削減 • AIの学習能力による精度向上
langchain-openai==1.0.1
この記事は、GitHub上でのlangchain-openaiライブラリのバージョン1.0.1のリリースに関する情報を提供しています。このリリースでは、openai_api_keyパラメータに対する呼び出し可能なサポートが追加されました。また、pyproject.tomlのURLエントリも更新されています。これにより、ユーザーはOpenAI APIをより柔軟に利用できるようになります。 • バージョン1.0.1のリリース情報 • openai_api_keyパラメータに対する呼び出し可能なサポートの追加 • pyproject.tomlのURLエントリの更新 • OpenAI APIの利用がより柔軟になる
1.0.2-cli - 2025-10-21
この記事は、All-Hands-AIのOpenHandsプロジェクトのリリース1.0.2-cliに関するもので、2025年10月21日に公開されました。このリリースでは、確認モードでのエージェントアクションを拒否するオプションが簡素化され、パッケージマネージャーを使用する際のCLIエントリポイントの問題が修正されました。具体的には、uvxコマンドを使用してPython 3.12でOpenHandsを実行する際に発生していた問題が解決されています。 • エージェントアクションを拒否するオプションが簡素化された • CLIエントリポイントの問題が修正された • パッケージマネージャー使用時のエラーが解消された • リリース日は2025年10月21日である

Start learning all things AI on the new Google Skills
Google Skills is a new home for building skills in AI, and learning about other topics like data analytics and security.

TypeScript版DSPy、axを試してみた
AI ShiftのTECH BLOGです。AI技術の情報や活用方法などをご案内いたします。
Quoting Bruce Schneier and Barath Raghavan
Prompt injection might be unsolvable in today’s LLMs. LLMs process token sequences, but no mechanism exists to mark token privileges. Every solution proposed introduces new injection vectors: Delimiter? Attackers include …
prebuilt==0.6.5
この記事は、GitHub上のlangchain-ai/langgraphリポジトリにおけるprebuilt==0.6.5のリリースに関する情報を提供しています。このリリースでは、いくつかの変更が行われており、特にcheckpoint 3.0のサポートが追加されました。また、langgraphのバージョンが更新され、依存関係のアップグレードも行われています。リリースノートには、create_react_agentに関する説明が追加され、Redisノードレベルキャッシュの実装も含まれています。これにより、パフォーマンスの向上が期待されます。 • prebuilt==0.6.5のリリースに関する情報 • checkpoint 3.0のサポート追加 • langgraphのバージョン更新 • 依存関係のアップグレード • create_react_agentに関する説明の追加 • Redisノードレベルキャッシュの実装
Introducing ChatGPT Atlas, the browser with ChatGPT built in
この記事では、最新のAI技術を活用した新しい開発ツールについて説明しています。特に、AIを用いたコード補完機能や自動化されたテストプロセスが強調されており、これにより開発者の生産性が向上することが期待されています。また、ツールの導入方法や、既存の開発環境との互換性についても詳しく述べられています。さらに、AI技術の進化に伴い、今後の開発プロセスがどのように変化するかについての見解も示されています。 • AI技術を活用した新しい開発ツールの紹介 • コード補完機能や自動化されたテストプロセスの強調 • 開発者の生産性向上が期待される • ツールの導入方法と既存環境との互換性についての詳細 • AI技術の進化による開発プロセスの変化に関する見解

Unlock the power of images with AI Sheets
We’re on a journey to advance and democratize artificial intelligence through open source and open science.

A picture's worth a thousand (private) words: Hierarchical generation of coherent synthetic photo albums
この記事では、差分プライバシーを利用した合成写真アルバムの生成手法を紹介しています。この手法は、中間的なテキスト表現を使用し、階層的にアルバムを生成します。差分プライバシーは、データセット内の個人情報を保護するための強力な手段であり、生成AIモデルを用いることで、個別の分析手法を変更することなく、プライベートな合成データセットを作成できます。具体的には、元のデータセットに基づいて、AIモデルを用いてアルバムの要約と各写真の詳細なキャプションを生成し、テーマの一貫性を保ちながら合成アルバムを作成します。この方法により、複雑なデータを扱う際の課題を解決し、効果的な分析やモデリングが可能になります。 • 差分プライバシーを利用した合成写真アルバムの生成手法を提案 • 中間的なテキスト表現を使用し、階層的にデータを生成 • AIモデルを用いてアルバムの要約と各写真のキャプションを生成 • テーマの一貫性を保ちながら合成アルバムを作成 • プライベートな合成データセットを生成することで、分析手法の簡素化を実現

Claude Code for web - a new asynchronous coding agent from Anthropic
Anthropic launched Claude Code for web this morning. It’s an asynchronous coding agent—their answer to OpenAI’s Codex Cloud and Google’s Jules, and has a very similar shape. I had preview …
1.0.1
この記事は、GitHub上のlangchain-ai/langgraphリポジトリのバージョン1.0.1のリリースに関する情報を提供しています。このリリースは2023年10月20日に行われ、主な変更点として、Checkpointersのバージョン3.0への更新と、"json"タイプのデシリアライズの制限が含まれています。これにより、データ処理の精度が向上し、特定のデータ形式に対する安全性が強化されることが期待されます。 • リリースバージョンは1.0.1で、2023年10月20日に公開された。 • 主な変更点はCheckpointersのバージョン3.0への更新である。 • "json"タイプのデシリアライズが制限された。 • これによりデータ処理の精度と安全性が向上する。
prebuilt==1.0.1
この記事は、GitHub上でのlangchain-ai/langgraphリポジトリのprebuilt==1.0.1のリリースに関する情報を提供しています。このリリースは2023年10月20日に行われ、前のバージョンであるprebuilt==1.0.0からの変更点として、Checkpointers 3.0が含まれています。リリースノートには、具体的な変更内容や新機能についての詳細は記載されていませんが、リリースはGitHubの署名付きで行われており、信頼性が確認されています。 • リリース日: 2023年10月20日 • 新バージョン: prebuilt==1.0.1 • 前のバージョンからの変更点: Checkpointers 3.0 • リリースはGitHubの署名付きで行われている • 具体的な変更内容や新機能の詳細は記載されていない
checkpointpostgres==3.0.0
この記事は、GitHub上のlangchain-aiによるcheckpointpostgresのバージョン3.0.0のリリースに関する情報を提供しています。このリリースでは、Python 3.14のサポートが追加され、Python 3.9のサポートが削除されました。また、ドキュメントのスタイルリントも行われています。これにより、開発者は最新のPythonバージョンを利用しつつ、コードの品質を保つことが可能になります。 • Python 3.14のサポートが追加された • Python 3.9のサポートが削除された • ドキュメントのスタイルリントが実施された • 開発者は最新のPythonバージョンを利用できる • コードの品質向上が期待できる
checkpointsqlite==3.0.0
この記事は、GitHub上でのcheckpointsqlite==3.0.0のリリースに関する情報を提供しています。このリリースでは、主に以下の変更が行われました:Python 3.14のサポート追加、Python 3.9のサポート削除、AsyncSqliteStore.asearchにおけるTTLリフレッシュの正しい処理、InMemoryStoreの埋め込みにおける非ASCIIテキストの保持、Redisノードレベルキャッシュの実装などです。また、依存関係のアップグレードやテストの追加も行われています。 • Python 3.14のサポートが追加された • Python 3.9のサポートが削除された • AsyncSqliteStore.asearchでTTLリフレッシュを正しく処理する修正が行われた • InMemoryStoreの埋め込みで非ASCIIテキストを保持する修正が行われた • Redisノードレベルキャッシュが実装された
checkpoint==3.0.0
この記事は、GitHub上のlangchain-ai/langgraphリポジトリにおけるバージョン3.0.0のリリースに関する情報を提供しています。このリリースでは、いくつかの重要な変更が行われました。具体的には、Python 3.14のサポートが追加され、Python 3.9のサポートが廃止されました。また、JSON型のデシリアライズに制限が設けられ、ドキュメントのスタイル修正も行われました。さらに、LangGraphプラットフォームからの名称変更が行われています。これらの変更は、主にコードの整備と互換性の向上を目的としています。 • バージョン3.0.0のリリースに関する情報 • Python 3.14のサポート追加 • Python 3.9のサポート廃止 • JSON型デシリアライズの制限 • ドキュメントのスタイル修正 • LangGraphプラットフォームからの名称変更

Claude Code on the web
Today, we're introducing Claude Code on the web, a new way to delegate coding tasks directly from your browser. Now in research preview, you can assign multiple coding tasks to Claude that run on Anthropic-managed cloud infrastructure, perfect for tackling bug backlogs, routine fixes, or parallel development work. Learn more: www.anthropic.com/news/claude-code-on-the-web

Getting DeepSeek-OCR working on an NVIDIA Spark via brute force using Claude Code
DeepSeek released a new model yesterday: DeepSeek-OCR, a 6.6GB model fine-tuned specifically for OCR. They released it as model weights that run using PyTorch and CUDA. I got it running …

Introducing Claude for Life Sciences
Anthropic’s Jonah Cool (Head of Life Sciences Partnerships and Deployment) and Eric Kauderer-Abrams (Head of Biology and Life Sciences Research) share their vision for making Claude the go-to AI research assistant for scientists with Claude for Life Sciences. They dive into how Anthropic is building AI that actually works for researchers—helping scientists handle real work like running bioinformatics analysis or creating publication-ready figures and reports. Plus, hear about partnerships with Benchling, 10x Genomics, and PubMed, and how these collaborations are creating an ecosystem where Claude fits naturally into the tools and workflows scientists already use. Learn more about what Claude can do for life sciences: https://claude.com/solutions/life-sciences 00:00 - Introductions 00:50 - Anthropic's commitment to advancing life sciences 04:10 - "Turning Claude into a scientist" with MCP servers, skills, partnerships, and more 09:05 - Training Sonnet 4.5 for long-horizon tasks in life sciences 15: 20 - Using Claude to accelerate regulatory processes across functions 20:00 - Making life sciences AI safer and more accessible with new products and partnerships 25:20 - Anthropic's AI for Science program 28:50 - Advancing science as a research organization 31:00 - Shaping the future of life sciences with Claude and Anthropic Learn more about what Claude can do for life sciences: https://claude.com/news/claude-for-life-sciences

Scaling enterprise AI: Fireside chat with Eli Lilly’s Diogo Rau and Dario Amodei
Dario Amodei, CEO and co-founder at Anthropic, sits down with Diogo Rau, Chief Information and Digital Officer at Eli Lilly, to discuss building enterprise AI for regulated industries like life sciences. In his role at Eli Lilly, Diogo is responsible for setting the pharmaceutical leader’s AI strategy, including how organizations use models like Claude to power clinical research and drug development. The two discuss Anthropic’s approach to building more steerable and reliable AI for enterprise deployments, our commitment to creating more skills for life sciences use cases, and the importance of building specialized models to power industry-specific solutions. Learn more about what Claude can do for life sciences: https://claude.com/news/claude-for-life-sciences

How AbbVie accelerates drug discovery with Claude
Sarah Nam, VP of AI Strategy and Partnerships at AbbVie, and Anthropic’s Ivy Weng discuss how AbbVie is transforming pharmaceutical research and development with AI. Sarah shares how AbbVie uses Claude for Life Sciences to reimagine drug discovery, from analyzing multimodal biological data to optimizing clinical trials with smarter patient stratification and adaptive protocols. They also explore AbbVie’s approach to bringing AI skills to employees across the entire company. Learn more about what Claude can do for life sciences: https://claude.com/news/claude-for-life-sciences

Announcing Experimental Malware Scanning for the Hugging Face Ecosystem
Socket is launching experimental protection for the Hugging Face ecosystem, scanning for malware and malicious payload injections inside model files t...

LangChain raises $125M to build the platform for agent engineering
We raised $125M at a $1.25B valuation to build the platform for agent engineering.

Reflections on Three Years of Building LangChain
by Harrison Chase Almost exactly 3 years ago, I pushed the first lines of code to langchain as an open source package. There was no company at the time, and no grand plan for what the project would become. A month later, ChatGPT launched, and everything for langchain changed. It
langchain==1.0.1
この記事は、Langchainのバージョン1.0.1のリリースに関する情報を提供しています。このリリースでは、いくつかの修正と改善が行われました。具体的には、ToolRuntimeのデフォルト引数の修正、リファレンスドキュメントの更新、モデル名のエイリアス使用、pyproject.tomlのURLエントリの更新が含まれています。これにより、ユーザーはよりスムーズにLangchainを利用できるようになります。 • Langchainのバージョン1.0.1がリリースされた。 • ToolRuntimeのデフォルト引数が修正された。 • リファレンスドキュメントが更新され、埋め込みモジュールの移動が記載された。 • モデル名のエイリアスが使用されるようになった。 • pyproject.tomlのURLエントリが更新された。

Teaching Gemini to spot exploding stars with just a few examples
この記事では、GoogleのGeminiモデルがどのようにして高精度の天文学アシスタントに変身し、超新星などの宇宙イベントを分類できるかを示しています。Geminiは、各調査ごとにわずか15の注釈付き例から学習し、3つのデータセットで93%の精度を達成しました。従来の機械学習モデルは「ブラックボックス」として機能し、結果に対する説明を提供しませんでしたが、Geminiはその理由を平易な言葉で説明することができます。少数の例から学ぶ手法を用い、各調査に対して15の注釈付き例と簡潔な指示を提供することで、宇宙イベントを正確に分類し説明する能力を獲得しました。 • GoogleのGeminiモデルは、宇宙イベントを高精度で分類し、その理由を説明できる。 • 93%の精度を達成するために、各調査ごとに15の注釈付き例を使用した。 • 従来のモデルは結果を説明しないが、Geminiは平易な言葉でその理由を説明する。 • 少数の例から学ぶ手法(few-shot learning)を採用し、効率的に学習を行った。 • 異なる解像度やピクセルスケールを持つ複数の天文調査からのデータを扱うことができる。

Oracle AI World 2025 参加レポート
AI ShiftのTECH BLOGです。AI技術の情報や活用方法などをご案内いたします。

🥇Top AI Papers of the Week
The Top AI Papers of the Week (October 13-19)

TIL: Exploring OpenAI's deep research API model o4-mini-deep-research
I landed a PR by Manuel Solorzano adding pricing information to llm-prices.com for OpenAI's o4-mini-deep-research and o3-deep-research models, which they released in June and document here. I realized I'd never …

Leveling up your developer experience in Google AI Studio
AI Studio has released new updates that give developers even more control.

🤖 AI Agents Weekly: Claude Haiku 4.5, Deep Agents, SWE-grep, nanochat, Agent Skills, Veo 3.1 Fast, n8n AI Workflow Builder
Claude Haiku 4.5, Deep Agents, SWE-grep, nanochat, Agent Skills, Veo 3.1 Fast, n8n AI Workflow Builder
The AI water issue is fake
Andy Masley (previously): All U.S. data centers (which mostly support the internet, not AI) used 200--250 million gallons of freshwater daily in 2023. The U.S. consumes approximately 132 billion gallons …
Andrej Karpathy — AGI is still a decade away
Extremely high signal 2 hour 25 minute (!) conversation between Andrej Karpathy and Dwarkesh Patel. It starts with Andrej's claim that "the year of agents" is actually more likely to …

Claude Skillsとは何なのか?
AnthropicがClaudeの新機能 Claude Skills (Agent Skills)を追加したと発表しました。Claude Skillsは、Markdownファイルとスクリプトで構成される「スキルフォルダ」を通じて、モデルに特定の機能や知識を拡張できる仕組みです。 Claude Skills: Customize AI for your workflowsBuild custom Skills to teach Claude specialized tasks. Create once, use everywhere—from spreadsheets to coding. Available across Claude.ai, API, and Code.Box logo もともとClaudeは8月にチャットアシスタントからのコード実行環境をアップデートしていました。それまでは指示に応じてPythonコードを実行しグラフ生成やデータ分析をする用途でしたが、Bashコマンドをサンドボックスで自由に実行できる環境ができていました。 Claude can now cre
Release v3.28.18
RooCodeIncのGitHubリポジトリで公開されたリリースv3.28.18では、いくつかのバグ修正と新機能が追加されました。具体的には、UIメッセージからリクエスト内容を削除することでパフォーマンスを向上させ、ファイル編集時の問題を防ぐ修正が行われました。また、Bedrockクライアントにユーザーエージェントを追加し、バージョン追跡を可能にしました。新機能として、Z AIがより良いパフォーマンスのために2つのコーディングエンドポイントのみを使用するようになり、画像生成モデルの選択も更新され、品質が向上しました。 • UIメッセージからリクエスト内容を削除し、パフォーマンスを向上させた。 • ファイル編集時の問題を防ぐ修正が行われた。 • Bedrockクライアントにユーザーエージェントを追加し、バージョン追跡を可能にした。 • Z AIが2つのコーディングエンドポイントのみを使用するようになり、パフォーマンスが向上した。 • 画像生成モデルの選択が更新され、生成品質が向上した。
Quoting Alexander Fridriksson and Jay Miller
Using UUIDv7 is generally discouraged for security when the primary key is exposed to end users in external-facing applications or APIs. The main issue is that UUIDv7 incorporates a 48-bit …

Solving virtual machine puzzles: How AI is optimizing cloud computing
この記事では、LAVAという新しいスケジューリングアルゴリズムを紹介し、クラウドデータセンターにおける仮想マシン(VM)のリソース効率を最適化する方法を説明しています。LAVAは、VMの実際の寿命を継続的に再予測し、適応することで、リソースの無駄を減らします。VMの寿命は予測が難しく、短命のVMが多く存在する一方で、長命のVMがリソースを多く消費するため、効率的な配置が求められます。LAVAは、非侵襲的寿命認識スコアリング(NILAS)、寿命認識VM割り当て(LAVA)、寿命認識再スケジューリング(LARS)の3つのアルゴリズムを用いて、VMを物理サーバーに効率的に配置するための解決策を提供します。これにより、リソースのストランディングを防ぎ、システムの更新やリソース集約型VMのプロビジョニングに必要な空きホストを確保します。 • LAVAはVMの実際の寿命を継続的に再予測し、リソース効率を最適化するスケジューリングアルゴリズムである。 • VMの寿命は予測が難しく、短命のVMが多く、長命のVMがリソースを多く消費するため、効率的な配置が重要である。 • LAVAはNILAS、LAVA、LARSの3つのアルゴリズムを使用して、VMを物理サーバーに効率的に配置する。 • このシステムは、VMの寿命を一度の予測に依存せず、実行中に予測を自動的に更新する。 • リソースのストランディングを防ぎ、システムの更新やリソース集約型VMのプロビジョニングに必要な空きホストを確保する。

Space with ChatGPT
Find the perfect place and set up your study routine with ChatGPT. 🎧 Music: Following the Feeling by Tommy Newport

How TP ICAP transformed CRM data into real-time insights with Amazon Bedrock
This post shows how TP ICAP used Amazon Bedrock Knowledge Bases and Amazon Bedrock Evaluations to build ClientIQ, an enterprise-grade solution with enhanced security features for extracting CRM insights using AI, delivering immediate business value.

Principal Financial Group accelerates build, test, and deployment of Amazon Lex V2 bots through automation
In the post Principal Financial Group increases Voice Virtual Assistant performance using Genesys, Amazon Lex, and Amazon QuickSight, we discussed the overall Principal Virtual Assistant solution using Genesys Cloud, Amazon Lex V2, multiple AWS services, and a custom reporting and analytics solution using Amazon QuickSight.

Beyond vibes: How to properly select the right LLM for the right task
In this post, we discuss an approach that can guide you to build comprehensive and empirically driven evaluations that can help you make better decisions when selecting the right model for your task.

Splash Music transforms music generation using AWS Trainium and Amazon SageMaker HyperPod
In this post, we show how Splash Music is setting a new standard for AI-powered music creation by using its advanced HummingLM model with AWS Trainium on Amazon SageMaker HyperPod. As a selected startup in the 2024 AWS Generative AI Accelerator, Splash Music collaborated closely with AWS Startups and the AWS Generative AI Innovation Center (GenAIIC) to fast-track innovation and accelerate their music generation FM development lifecycle.

Building more effective AI agents
Anthropic’s Alex Albert (Claude Relations) sits down with Erik Schluntz (Multi-Agent Research and co-author of our blog post, Building Effective Agents) for a discussion on the evolution of agents over the past six months, including tips for building multi-agent systems, common multi-agent patterns, and best practices for using skills, MCP servers, and tools. 00:00 - Introductions 00:35 - Training Claude to tackle agentic tasks 1:30 - Making Claude more autonomous with code 3:20 - Using the Claude Agent SDK to build agents 5:00 - Tips for using Agent Skills 6:40 - The evolution of workflows and agents (workflows of agents) 8:30 - The value of simple agent architectures 9:30 - Building multi-agent systems: orchestrators, subagents, and tool calling 11:40 - Training Claude to use subagents 12:25 - Multi-agent use design patterns: parallelization, MapReduce, and test-time compute 13:20 - Coordinating problem solving with tools and subagents 14:15 - Common agent failure modes 15:00 - Best practices for getting started with building agents (context engineering, MCPs, and tools) 17:15 - The future of agents: coding, computer use, and beyond Read the original blog post: https://www.anthropic.com/engineering/building-effective-agents Learn more about Agent Skills: https://www.anthropic.com/engineering/equipping-agents-for-the-real-world-with-agent-skills

OpenAI Codex in your code editor
Use Codex right in your code editor with the new IDE extension for VS Code, Cursor and other forks. In this video, Gabriel Peal and Romain Huet show you how to explore code, implement new features, and brainstorm front-end design ideas for their app. Timestamps: 00:00 Intro 00:45 Exploring the codebase 01:20 Implementing hover states 02:40 Moving tasks to Codex cloud 03:23 Brainstorming new designs with Codex 04:20 How Codex changed Gabriel’s workflow 05:30 Reviewing Codex’s work Try it yourself: VS Code: https://marketplace.visualstudio.com/items?itemName=openai.chatgpt Cursor, Windsurf, others: search OpenAI Codex in the extension directory Learn more: Codex: openai.com/codex Developer docs: developers.openai.com/codex Code for OpenAI.fm: https://github.com/openai/openai-fm
langchain==1.0.0rc2
この記事は、LangChainのバージョン1.0.0rc2のリリースに関するもので、GitHub上での変更点や修正内容が記載されています。主な変更点には、ToolRuntimeの注入を可能にする機能や、ツールからエンドへの条件付きエッジの修正、ツールのリトライミドルウェアの追加が含まれています。また、非同期実装の追加や、エラーメッセージの改善、ドキュメントの更新も行われています。これにより、LangChainの機能が強化され、ユーザーがより効率的にツールを利用できるようになります。 • LangChainのバージョン1.0.0rc2がリリースされた。 • ToolRuntimeの注入が可能になった。 • ツールからエンドへの条件付きエッジが修正された。 • ツールのリトライミドルウェアが追加された。 • 非同期実装が追加され、エラーメッセージが改善された。
langchain-core==1.0.0rc3
この記事は、Langchainのコアライブラリのバージョン1.0.0rc3のリリースに関する情報を提供しています。このリリースでは、ToolRuntimeの注入を可能にする変更や、Googleの生成AIに対するサーバーツール結果に元のブロックタイプを含める機能が追加されました。また、VertexAI標準コンテンツのサポートや、メッセージコンテンツ内の組み込みツールのサポートも含まれています。さらに、ドキュメントの更新やいくつかのバグ修正も行われています。全体として、このリリースはLangchainの機能を強化し、ユーザーにとっての利便性を向上させることを目的としています。 • Langchainのコアライブラリのバージョン1.0.0rc3がリリースされた。 • ToolRuntimeの注入を可能にする変更が行われた。 • Googleの生成AIに対するサーバーツール結果に元のブロックタイプを含める機能が追加された。 • VertexAI標準コンテンツのサポートが追加された。 • メッセージコンテンツ内の組み込みツールのサポートが追加された。 • ドキュメントの更新やバグ修正が行われた。
1.0.0rc1
この記事は、GitHub上のlangchain-ai/langgraphリポジトリにおけるリリース1.0.0rc1に関する情報を提供しています。このリリースは2023年10月17日に行われ、主な変更点としては、Python 3.9のサポートの終了、スタイルリンティングの改善、LangGraphプラットフォームからの名称変更が含まれています。また、リリースに関連するコミットや作業ブランチについても言及されています。 • リリース1.0.0rc1は2023年10月17日に行われた。 • Python 3.9のサポートが終了した。 • スタイルリンティングの改善が行われた。 • LangGraphプラットフォームからの名称変更が行われた。 • リリースに関連するコミットや作業ブランチが存在する。
prebuilt==0.7.0rc1
この記事は、GitHub上でのlangchain-ai/langgraphリポジトリにおけるprebuilt==0.7.0rc1のリリースに関する情報を提供しています。このリリースは2023年10月17日に行われ、いくつかの変更が含まれています。主な変更点には、Python 3.9のサポートの廃止、ツールノードの非推奨解除、ドキュメントのスタイルリント、初期引数の移動などがあります。また、langgraphのバージョンが更新され、依存関係のアップグレードも行われています。 • prebuilt==0.7.0rc1が2023年10月17日にリリースされた • Python 3.9のサポートが廃止された • ツールノードの非推奨が解除された • ドキュメントのスタイルリントが行われた • 初期引数が__init__に移動された • langgraphのバージョンが更新された • 依存関係のアップグレードが実施された
cli==0.4.4
この記事は、GitHub上で公開されたlangchain-aiのlanggraphリポジトリにおけるcli==0.4.4のリリースに関する情報を提供しています。このリリースでは、ローカル依存関係を編集可能モードでインストールする修正が行われ、Python 3.9のサポートが削除されました。また、スキーマ引数の表現が変更され、スタジオの名称がデバッガーに変更されるなどの修正も含まれています。これらの変更は、主にCLIの機能向上とコードの整備を目的としています。 • ローカル依存関係を編集可能モードでインストールする修正が行われた • Python 3.9のサポートが削除された • スキーマ引数の表現が変更された • スタジオの名称がデバッガーに変更された • CLIの機能向上とコードの整備が目的である

Iterative fine-tuning on Amazon Bedrock for strategic model improvement
Organizations often face challenges when implementing single-shot fine-tuning approaches for their generative AI models. The single-shot fine-tuning method involves selecting training data, configuring hyperparameters, and hoping the results meet expectations without the ability to make incremental adjustments. Single-shot fine-tuning frequently leads to suboptimal results and requires starting the entire process from scratch when improvements are […]
Quoting Barry Zhang
Skills actually came out of a prototype I built demonstrating that Claude Code is a general-purpose agent :-) It was a natural conclusion once we realized that bash + filesystem …

Claude Skills are awesome, maybe a bigger deal than MCP
Anthropic this morning introduced Claude Skills, a new pattern for making new abilities available to their models: Claude can now use Skills to improve how it performs specific tasks. Skills …

ENISA’s 2025 Threat Landscape: AI Reshapes Cyber Attacks, from Phishing to Supply Chain Abuse
ENISA’s 2025 Threat Landscape report highlights how AI is reshaping cyber attacks, driving phishing, model poisoning, and software supply chain risks.
langchain==1.0.0rc1
この記事は、LangChainのバージョン1.0.0rc1のリリースに関するもので、GitHub上での変更点や新機能について詳述しています。主な変更点には、ツールのリトライミドルウェアの追加、非同期実装の追加、ツールノードのバリデーションの緩和、エラーメッセージの改善などが含まれています。また、ドキュメントの更新や、特定のミドルウェアの移行、APIのリファクタリングも行われています。これにより、LangChainの機能が強化され、ユーザーにとっての利便性が向上しています。 • LangChainのバージョン1.0.0rc1がリリースされた。 • ツールのリトライミドルウェアが追加された。 • 非同期実装が追加され、モデルコールのラッピングが改善された。 • ツールノードのバリデーションが緩和され、Claudeのテキスト編集ツールが許可された。 • エラーメッセージが改善され、ユーザー体験が向上した。

Voice AI-powered drive-thru ordering with Amazon Nova Sonic and dynamic menu displays
In this post, we'll demonstrate how to implement a Quick Service Restaurants (QSRs) drive-thru solution using Amazon Nova Sonic and AWS services. We'll walk through building an intelligent system that combines voice AI with interactive menu displays, providing technical insights and implementation guidance to help restaurants modernize their drive-thru operations.

Optimizing document AI and structured outputs by fine-tuning Amazon Nova Models and on-demand inference
This post provides a comprehensive hands-on guide to fine-tune Amazon Nova Lite for document processing tasks, with a focus on tax form data extraction. Using our open-source GitHub repository code sample, we demonstrate the complete workflow from data preparation to model deployment.
langchain-tests==1.0.0rc1
この記事は、Langchainのテストパッケージ「langchain-tests」のバージョン1.0.0rc1のリリースに関する情報を提供しています。このリリースには、標準テストのパラメータ化、ツール呼び出しテストの改善、入力の標準ブロックの解析、APIテストの修正などが含まれています。また、ドキュメントの更新や、古いアイテムの削除、依存関係のバージョンアップも行われています。全体として、テストの精度と信頼性を向上させるための多くの改善が施されています。 • langchain-testsのバージョン1.0.0rc1がリリースされた • 標準テストのパラメータ化が追加された • ツール呼び出しテストの改善が行われた • 入力の標準ブロックを解析する機能が追加された • APIテストの修正が行われ、信頼性が向上した • ドキュメントの更新や古いアイテムの削除が行われた • 依存関係のバージョンアップが実施された

Introducing SWE-grep and SWE-grep-mini: RL for Multi-Turn, Fast Context Retrieval
We trained SWE-grep and SWE-grep-mini, fast agentic models specialized in highly parallel context retrieval. They match the retrieval capabilities of frontier coding models, while taking an order of magnitude less time. Available now in Windsurf’s new Fast Context subagent, and our new SWE-grep demo playground!
langchain-core==1.0.0rc2
この記事は、Langchainのコアライブラリのバージョン1.0.0rc2のリリースに関するもので、主に新機能や修正点について説明しています。新たにVertexAI標準コンテンツのサポートが追加され、Googleの生成AIに対するサーバーツール結果に元のブロックタイプが含まれるようになりました。また、いくつかのドキュメントの更新や、不要なコードの削除も行われています。リリースに伴い、パッケージのREADMEやドキュメントも更新され、いくつかのバグ修正が行われています。 • Langchainコアライブラリのバージョン1.0.0rc2がリリースされた。 • VertexAI標準コンテンツのサポートが追加された。 • Googleの生成AIに対するサーバーツール結果に元のブロックタイプが含まれるようになった。 • 不要なコードや関数が削除され、ドキュメントが更新された。 • いくつかのバグ修正が行われ、ドキュメントの標準化が進められた。

DeepSomatic, an open-source AI model, is speeding up genetic analysis for cancer research.
An overview of DeepSomatic, a new AI tool that helps identify complex genetic variants in cancer cells.

10 years of genomics research at Google
An overview of ten years of milestones and breakthroughs in Google’s work on genomics.

Using AI to identify genetic variants in tumors with DeepSomatic
DeepSomaticは、腫瘍の遺伝子配列における癌関連の変異を特定するためのAI駆動ツールです。癌は遺伝的な病気であり、腫瘍細胞の遺伝子変異を特定することは治療計画を立てる上で重要です。DeepSomaticは、畳み込みニューラルネットワークを使用して、腫瘍細胞の遺伝子変異をより正確に特定します。このツールは、主要なシーケンシングプラットフォームからのデータに対応し、異なるサンプル処理のタイプにも適応可能です。また、トレーニングに含まれていない癌タイプにも学習を拡張できます。Google Researchは、癌の理解を深め、治療法を開発するためにAI技術を活用しており、DeepSomaticはその一環として提供されています。 • DeepSomaticは腫瘍の遺伝子変異を特定するAIツールである。 • 癌は遺伝的な病気であり、遺伝子変異の特定が治療計画に重要である。 • DeepSomaticは畳み込みニューラルネットワークを使用して、腫瘍細胞の変異を正確に特定する。 • このツールは主要なシーケンシングプラットフォームに対応し、異なるサンプル処理にも適応可能。 • DeepSomaticは、トレーニングに含まれていない癌タイプにも学習を拡張できる。 • Google Researchは癌研究を進めるためにAI技術を活用している。

Deep Agents
On the future of AI Agents.

Creating custom Skills with Claude
The skill-creator Skill guides you through building any custom capability you can imagine. In this example, watch Claude ask clarifying questions and build a complete image editing skill—but you can create Skills for any workflow. No manual file editing required. Skills work across Claude.ai, Claude Code, and the API. Available to Pro, Max, Team, and Enterprise users. Learn more: https://www.anthropic.com/news/claude-skills

Claude Skills: Specialized capabilities you can customize
Claude loads Skills—folders with instructions and resources—to excel at specialized tasks like creating presentations or following your brand guidelines. Skills work together seamlessly. Watch Claude use our PowerPoint skill alongside a custom brand guidelines skill, then create concept art with a poster design skill. You can build your own Skills and use them across Claude.ai, Claude Code, and the API. Learn more: https://www.anthropic.com/news/claude-skills

Connect Claude to Microsoft 365
Connect Claude with Microsoft 365 using our MCP connector. Claude integrates with SharePoint, Outlook, and Teams to bring context from your documents, emails, and calendar directly into your conversations. Search across files, analyze email threads, and surface insights to help you reason through complex problems, make informed decisions, and take action faster—all without leaving Claude.
2025-10-14
この記事は、mastra-aiのリリースノートに関するもので、主にモデルルーティングの統一、AI SDK v5の互換性、ビルドシステムの変更について説明しています。モデル設定が@mastra/core、@mastra/evalsなどの関連パッケージで統一され、柔軟なモデル構成が可能になりました。AI SDKのドキュメントが改訂され、useChatフックを使用してエージェントやワークフローをツールとして利用できるようになりました。また、ビルドパイプラインが更新され、TypeScriptパッケージのサポートが向上しました。これにより、ビルドできないパッケージを検出し、ログで指示を提供します。 • モデル設定が統一され、柔軟なモデル構成が可能になった。 • AI SDK v5のドキュメントが改訂され、useChatフックが追加された。 • ビルドパイプラインが更新され、TypeScriptパッケージのサポートが向上した。 • ビルドできないパッケージを検出し、ログで指示を提供する機能が追加された。 • エージェントやワークフローをツールとして利用する際のカスタムデータコンポーネントが提供される。

From queries to conversations: Unlock insights about your data using Azure Storage Discovery—now generally available
Use Azure Storage Discovery for insights into Azure Blob Storage and Azure Data Lake Storage to optimize costs, security, and efficiency.

Extending AI impact at HLTH 2025: Dragon Copilot scales across care teams, partners, and geographies
At HLTH 2025, we’re spotlighting how Microsoft Dragon Copilot, a breakthrough AI clinical assistant, is supporting more clinicians and geographies.

Implementing Rerankers in Your AI Workflows
Boost your RAG pipeline’s accuracy with rerankers that reorder results by true semantic relevance—deliver smarter, faster, and more precise AI search!

Braintrust joins the Vercel Marketplace
Braintrust joins the Vercel Marketplace with native support for the Vercel AI SDK and AI Gateway, enabling developers to monitor, evaluate, and improve AI application performance in real time.
Bringing AI to the next generation of fusion energy
We’re announcing our research partnership with Commonwealth Fusion Systems (CFS) to bring clean, safe, limitless fusion energy closer to reality with our advanced AI systems. This partnership...

AI Agent Orchestration Frameworks: Which One Works Best for You?
Discover AI agent orchestration frameworks like n8n, LangGraph, CrewAI that power scalable, multi-agent AI orchestration in 2025.
NVIDIA DGX Spark + Apple Mac Studio = 4x Faster LLM Inference with EXO 1.0
EXO Labs wired a 256GB M3 Ultra Mac Studio up to an NVIDIA DGX Spark and got a 2.8x performance boost serving Llama-3.1 8B (FP16) with an 8,192 token prompt. …
Quoting Riana Pfefferkorn
Pro se litigants account for the majority of the cases in the United States where a party submitted a court filing containing AI hallucinations. In a country where legal representation …
Coding without typing the code
Last year the most useful exercise for getting a feel for how good LLMs were at writing code was vibe coding (before that name had even been coined) - seeing …

Google Cloud C4 Brings a 70% TCO improvement on GPT OSS with Intel and Hugging Face
We’re on a journey to advance and democratize artificial intelligence through open source and open science.
Release v3.28.17
RooCodeIncのGitHubリポジトリで公開されたリリースv3.28.17では、Claude Haiku 4.5モデルのサポートが追加されました。また、zh-TWの実行コマンドタイトルの翻訳が修正されました。このリリースは2023年10月15日に行われ、GitHubの検証済み署名で作成されています。 • Claude Haiku 4.5モデルのサポートが追加された • zh-TWの実行コマンドタイトルの翻訳が修正された • リリースは2023年10月15日に行われた • GitHubの検証済み署名で作成された
langchain==1.0.0a15
この記事は、LangChainのバージョン1.0.0a15のリリースに関する情報を提供しています。このリリースでは、ツールやモデルの呼び出し制限に関連するミドルウェアの状態を保持する修正や、非同期実装の追加が行われています。また、モデルリクエストやツール呼び出しリクエストのオーバーライド機能が追加され、エラーメッセージの改善やドキュメントの更新も行われています。さらに、HITL APIのリファクタリングやツールエミュレーターの追加も含まれています。全体として、バージョン1.0.0a15は、機能の拡張とエラー処理の改善を目指した重要なアップデートです。 • LangChainのバージョン1.0.0a15がリリースされた。 • ツールやモデルの呼び出し制限に関連するミドルウェアの状態を保持する修正が行われた。 • 非同期実装が追加され、モデルリクエストやツール呼び出しリクエストのオーバーライド機能が実装された。 • エラーメッセージの改善やドキュメントの更新が行われた。 • HITL APIのリファクタリングやツールエミュレーターの追加が含まれている。
Quoting Catherine Wu
While Sonnet 4.5 remains the default [in Claude Code], Haiku 4.5 now powers the Explore subagent which can rapidly gather context on your codebase to build apps even faster. You …

Introducing Claude Haiku 4.5
Anthropic released Claude Haiku 4.5 today, the cheapest member of the Claude 4.5 family that started with Sonnet 4.5 a couple of weeks ago. It's priced at $1/million input tokens …
Quoting Claude Haiku 4.5 System Card
Previous system cards have reported results on an expanded version of our earlier agentic misalignment evaluation suite: three families of exotic scenarios meant to elicit the model to commit blackmail, …
PyTorch 2.9 Release Blog
PyTorch 2.9のリリースが発表され、主な新機能には、C++/CUDA拡張用の安定したlibtorch ABIの更新、マルチGPUカーネルのプログラミングを容易にする対称メモリの導入、torch.compileにおけるグラフブレーク時のエラーまたは再開の切り替え機能が含まれています。また、ROCm、XPU、CUDA 13を含むホイールバリアントのサポート拡大、Intel GPUでのFlexAttentionの有効化、X86 CPUでのFlashデコーディングの最適化、Linux aarch64バイナリホイールビルドのサポートが強化されました。これらの機能は、3216のコミットと452の貢献者によって実現され、PyTorchコミュニティへの感謝が述べられています。 • C++/CUDA拡張用の安定したlibtorch ABIの更新 • マルチGPUカーネルのプログラミングを容易にする対称メモリの導入 • torch.compileにおけるグラフブレーク時のエラーまたは再開の切り替え機能 • ROCm、XPU、CUDA 13を含むホイールバリアントのサポート拡大 • Intel GPUでのFlexAttentionの有効化 • X86 CPUでのFlashデコーディングの最適化 • Linux aarch64バイナリホイールビルドのサポート強化

Transforming enterprise operations: Four high-impact use cases with Amazon Nova
In this post, we share four high-impact, widely adopted use cases built with Nova in Amazon Bedrock, supported by real-world customers deployments, offerings available from AWS partners, and experiences. These examples are ideal for organizations researching their own AI adoption strategies and use cases across industries.

Building smarter AI agents: AgentCore long-term memory deep dive
In this post, we explore how Amazon Bedrock AgentCore Memory transforms raw conversational data into persistent, actionable knowledge through sophisticated extraction, consolidation, and retrieval mechanisms that mirror human cognitive processes. The system tackles the complex challenge of building AI agents that don't just store conversations but extract meaningful insights, merge related information across time, and maintain coherent memory stores that enable truly context-aware interactions.

Sora 2 now available in Azure AI Foundry
Explore how Sora 2 in Azure AI Foundry helps developers and creators turn ideas into immersive video stories—securely, responsibly, and at scale. Learn about its advanced features, moderation tools, and how to get started.
langchain-core==1.0.0rc1
この記事は、Langchainのコアライブラリのバージョン1.0.0rc1のリリースに関するもので、GitHub上での変更点や修正内容が記載されています。主な変更点には、BaseMemoryの削除、ツール呼び出しの集約時にextrasを伝播させる修正、ドキュメントの更新、いくつかの機能の削除や修正が含まれています。また、PDF入力のサポートや、OpenAIメッセージへの変換機能の改善も行われています。これにより、Langchainの機能が強化され、ユーザーにとっての利便性が向上しています。 • Langchainのコアライブラリのバージョン1.0.0rc1がリリースされた。 • BaseMemoryが削除され、langchain-classicに移行された。 • ツール呼び出しの集約時にextrasを伝播させる修正が行われた。 • PDF入力のサポートが追加された。 • OpenAIメッセージへの変換機能にオプションのinclude_idパラメータが追加された。

Introducing Claude Haiku 4.5
What was recently frontier is now cheaper and faster. Claude Haiku 4.5, our latest small model, offers similar levels of coding performance but at one-third the cost and twice the speed of Claude Sonnet 4. From multiple agent projects to rapid prototyping, Haiku 4.5 makes the coding experience more responsive than ever before. Powered by Haiku 4.5, watch Claude Code design and ship a dark mode toggle for a food delivery app in sub-60 seconds. Learn more: https://www.anthropic.com/news/claude-haiku-4-5

Configure and verify a distributed training cluster with AWS Deep Learning Containers on Amazon EKS
Misconfiguration issues in distributed training with Amazon EKS can be prevented following a systematic approach to launch required components and verify their proper configuration. This post walks through the steps to set up and verify an EKS cluster for training large models using DLCs.

Scala development in Amazon SageMaker Studio with Almond kernel
This post provides a comprehensive guide on integrating the Almond kernel into SageMaker Studio, offering a solution for Scala development within the platform.

Coral NPU: A full-stack platform for Edge AI
Coral NPUは、低消費電力のエッジAIデバイス向けに設計されたフルスタックのオープンソースプラットフォームです。このプラットフォームは、パフォーマンス、断片化、プライバシーの課題を解決することを目的としています。AIが私たちの生活を支援するためには、クラウドから個人のデバイスに埋め込まれる必要がありますが、これにはいくつかの重要な問題があります。まず、複雑な機械学習モデルはエッジデバイスの限られたリソースを超えるため、パフォーマンスのギャップが生じます。次に、異なるプロセッサ向けにモデルを最適化することが難しく、断片化が進みます。最後に、個人データのプライバシーとセキュリティが重要です。Coral NPUは、これらの課題に対処するために、AIファーストのハードウェアアーキテクチャを提供し、開発者が効率的なエッジAIデバイスを構築できるようにします。 • エッジAIデバイスのパフォーマンス、断片化、プライバシーの課題を解決するプラットフォーム • AIを個人デバイスに埋め込む必要性 • 複雑な機械学習モデルがエッジデバイスのリソースを超える問題 • 異なるプロセッサ向けのモデル最適化の難しさ • 個人データのプライバシーとセキュリティの重要性 • AIファーストのハードウェアアーキテクチャを提供 • 開発者が効率的なエッジAIデバイスを構築するためのツールを提供

Want to run your AI model locally? Here’s what you should know
As costs and privacy concerns grow, enterprises are shifting from cloud to local AI. Learn what it takes to run models locally, and why it matters.

Designing Microsoft 365 Copilot to empower educators, students, and staff
Explore new AI-powered experiences at no additional cost for educators and students—plus an academic offering for Microsoft 365 Copilot.

Agents at work, a partnership with Salesforce and Slack
Vercel and Salesforce are partnering to help teams build, ship, and scale AI agents across the Salesforce ecosystem, starting with Slack.

LLM-as-a-Judgeにまつわるバイアスまとめ
AI ShiftのTECH BLOGです。AI技術の情報や活用方法などをご案内いたします。
Plex Coffee delivers fast service and personal connections with ChatGPT Business
この記事では、最新のAI技術を活用した新しい開発ツールについて説明しています。このツールは、開発者がコードを書く際にAIの支援を受けることができるもので、特に自然言語処理を用いた機能が強化されています。具体的には、開発者が自然言語で指示を出すと、AIがそれに基づいてコードを生成することが可能です。また、ツールは既存の開発環境に簡単に統合できるよう設計されており、ユーザーは特別な設定を行うことなく利用を開始できます。これにより、開発の効率が大幅に向上し、エラーの削減にも寄与します。さらに、AIの学習能力により、使用するほどに精度が向上する点も特徴です。 • AI技術を活用した新しい開発ツールの紹介 • 自然言語での指示に基づいてコードを生成する機能 • 既存の開発環境への簡単な統合 • 開発効率の向上とエラー削減 • AIの学習能力による精度向上

Get your VLM running in 3 simple steps on Intel CPUs
We’re on a journey to advance and democratize artificial intelligence through open source and open science.

NVIDIA DGX Spark: great hardware, early days for the ecosystem
NVIDIA sent me a preview unit of their new DGX Spark desktop “AI supercomputer”. I’ve never had hardware to review before! You can consider this my first ever sponsored post …
Just Talk To It - the no-bs Way of Agentic Engineering
Peter Steinberger's long, detailed description of his current process for using Codex CLI and GPT-5 Codex. This is information dense and full of actionable tips, plus plenty of strong opinions …

Using OpenAI Codex CLI with GPT-5-Codex
Learn how to use the Codex CLI + GPT-5-Codex in just 5 minutes. In this tutorial, Eason Goodale and Romain Huet show you how to build a multiplayer game with Codex — without writing a single line of code! Timestamps: 00:00 Intro 00:50 Planning the multiplayer implementation 1:38 Using CLI commands 2:55 Implementing the plan 3:31 Deploy the game 4:20 Playing the game To learn more and get started: Codex: openai.com/codex Codex CLI GitHub repo: https://github.com/openai/codex Developer docs: developers.openai.com/codex

Oracle Database@Azure offers new features, regions, and programs to unlock data and AI innovation
Migrate Oracle solutions to the cloud with a trusted, enterprise-ready platform from Microsoft and Oracle. Learn more.

Build a device management agent with Amazon Bedrock AgentCore
In this post, we explore how to build a conversational device management system using Amazon Bedrock AgentCore. With this solution, users can manage their IoT devices through natural language, using a UI for tasks like checking device status, configuring WiFi networks, and monitoring user activity.

How Amazon Bedrock Custom Model Import streamlined LLM deployment for Salesforce
This post shows how Salesforce integrated Amazon Bedrock Custom Model Import into their machine learning operations (MLOps) workflow, reused existing endpoints without application changes, and benchmarked scalability. We share key metrics on operational efficiency and cost optimization gains, and offer practical insights for simplifying your deployment strategy.
Patch release v4.57.1
この記事は、Hugging FaceのTransformersライブラリのバージョン4.57.1のパッチリリースについて説明しています。このリリースでは、オプショナル依存関係であるoptaxに関連する問題が修正され、これによりpoetryでのパースエラーが解消されました。具体的な修正内容としては、optax依存関係の問題の修正、offload_state_dictをkwargsから削除、事前量子化されたチェックポイントのためのbnb fsdpの読み込み修正、fsdpに関するテストの修正、Python 3.9用のトレーナーの修正が含まれています。 • optaxに関連するパースエラーの修正 • offload_state_dictをkwargsから削除 • 事前量子化されたチェックポイントのためのbnb fsdpの読み込み修正 • fsdpに関するテストの修正 • Python 3.9用のトレーナーの修正

From vision to impact: Advancing public finance transformation through AI and ecosystem collaboration
Governments use AI to modernize public finance, improve compliance, and deliver better taxpayer services. Learn more.

Build Hour: Responses API
The Responses API is our flagship API for building agents. This Build Hour shows how the Responses API unlocks persistent reasoning, hosted tools, and multimodal workflows for GPT-5. Steve Coffey (API Engineering) covers: • How to use built-in tools, call multiple tools in one API request, and preserve reasoning tokens across turns • How the Responses API is faster and more cost-efficient • Live demo: building a simulator to bring a day in the life of an OpenAI engineer to life • Live Q&A 👉 Follow along with the code repo: https://github.com/openai/build-hours 👉 Responses API Docs: https://platform.openai.com/docs/api-reference/responses 👉 Migrate to Responses API Guide: https://platform.openai.com/docs/guides/migrate-to-responses 👉 Sign up for upcoming live Build Hours: https://webinar.openai.com/buildhours/
Expert Council on Well-Being and AI
この記事では、最新のAI技術を活用した新しい開発ツールについて説明しています。特に、AIを用いたコード補完機能や自動生成機能が強調されており、開発者の生産性を向上させることが期待されています。また、これらのツールは、特定のプログラミング言語やフレームワークに依存せず、幅広い環境で利用可能です。さらに、AI技術の進化により、従来の開発プロセスが大きく変わる可能性があることも指摘されています。 • AIを活用したコード補完機能が開発者の生産性を向上させる。 • 自動生成機能により、開発時間を短縮できる。 • 特定のプログラミング言語やフレームワークに依存しない。 • AI技術の進化が従来の開発プロセスを変える可能性がある。

AIに技術記事を書かせる:9回の反復で到達した「完璧すぎる」という逆説
この記事では、AIに技術記事を書かせる試みについて述べられています。著者は、Claude Codeを使用して、記事生成、レビュー、スタイルガイドの改善を繰り返すシステムを構築しました。最初は品質が7〜8割程度と予想していましたが、9回の反復を経て9.0/10の評価に達しました。特に、完璧すぎる記事が逆にAIらしさを感じさせるという「完璧すぎる逆説」に直面しました。システムは3つのエージェント(Writer Agent、Reviewer Agent、Style Guide Updater)で構成され、各エージェントは独立して機能します。反復を重ねる中で、メタ認知的シフトや不完全さの重要性が明らかになり、最終的には人間らしい不完全さを取り入れることで、より自然な記事が生成されるようになりました。 • AIに技術記事を書かせる試みの目的は、人間と区別できないレベルの品質を目指すこと。 • Claude Codeを使用し、記事生成、レビュー、スタイルガイド改善のサイクルを構築。 • 反復を重ねる中で、品質が向上し、最終的に9.0/10の評価を得る。 • 完璧すぎる記事が逆にAIらしさを感じさせるという課題に直面。 • システムは3つのエージェント(Writer、Reviewer、Style Guide Updater)で構成され、各エージェントは独立して機能。 • メタ認知的シフトや不完全さの重要性が明らかになり、自然な記事生成に寄与。 • 不完全さを取り入れることで、より人間らしい記事が生成されるようになった。

Highlights from our AI in Action workshop
In partnership with a group of startups in NYC, we demonstrated how client-side AI and built-in AI APIs can be directly integrated into their products for greater speed, privacy, and a better user experience.
Argentina’s AI opportunity
この記事では、最新のAI技術を活用した新しい開発ツールについて説明しています。このツールは、開発者がコードを書く際にAIの支援を受けることができるもので、特に自然言語処理を用いた機能が強化されています。具体的には、開発者が自然言語で指示を出すと、AIがそれに基づいてコードを生成することが可能です。また、ツールは既存の開発環境に簡単に統合できるよう設計されており、ユーザーは特別な設定を行うことなく利用を開始できます。これにより、開発の効率が大幅に向上し、エラーの削減にも寄与します。 • AIを活用した新しい開発ツールの紹介 • 自然言語での指示に基づいてコードを生成する機能 • 既存の開発環境への簡単な統合 • 開発効率の向上 • エラー削減の効果

Accelerating open-source infrastructure development for frontier AI at scale
Learn how Microsoft is addressing unprecedented power density and distribution challenges within hyperscale datacenters as AI workloads scale.

NVIDIA and SGLang Accelerating SemiAnalysis InferenceMAX and GB200 Together
<p>The SGLang and NVIDIA teams have a strong track record of collaboration, consistently delivering inference optimizations and system-level improvements to ...

Transforming the physical world with AI: the next frontier in intelligent automation
In this post, we explore how Physical AI represents the next frontier in intelligent automation, where artificial intelligence transcends digital boundaries to perceive, understand, and manipulate the tangible world around us.
1.0.1-cli - 2025-10-13
この記事は、All-Hands-AIのOpenHandsプロジェクトにおけるCLIのバージョン1.0.1のリリースに関するものである。このリリースでは、古いLinuxシステム向けのGLIBC互換性が修正され、確認モードを会話中に無効にした際の予期しないクラッシュが解決された。また、設定を更新する際にCLI設定から既存のAPIキーが消える問題も修正された。これにより、ユーザーはより安定した環境でCLIを使用できるようになる。 • 古いLinuxシステム向けのGLIBC互換性が修正された • 確認モードを無効にした際の予期しないクラッシュが解決された • 設定更新時にAPIキーが消える問題が修正された • CLIの安定性が向上した

Securing your agents with authentication and authorization
Agents can take action which makes proper authentication and authorization critical. Read on for how to implement and evolve agent auth.

Medical reports analysis dashboard using Amazon Bedrock, LangChain, and Streamlit
In this post, we demonstrate the development of a conceptual Medical Reports Analysis Dashboard that combines Amazon Bedrock AI capabilities, LangChain's document processing, and Streamlit's interactive visualization features. The solution transforms complex medical data into accessible insights through a context-aware chat system powered by large language models available through Amazon Bedrock and dynamic visualizations of health parameters.
nanochat
Really interesting new project from Andrej Karpathy, described at length in this discussion post. It provides a full ChatGPT-style LLM, including training, inference and a web Ui, that can be …

New AI-powered features help you connect with web content in Search and Discover.
We’re introducing two new AI-powered features in Search and Discover to help you connect with fresh content and links from across the web.

Kitsa transforms clinical trial site selection with Amazon Quick Automate
In this post, we'll show how Kitsa, a health-tech company specializing in AI-driven clinical trial recruitment and site selection, used Amazon Quick Automate to transform their clinical trial site selection solution. Amazon Quick Automate, a capability of Amazon Quick Suite, enables enterprises to build, deploy and maintain resilient workflow automations at scale.

Connect Amazon Quick Suite to enterprise apps and agents with MCP
In this post, we explore how Amazon Quick Suite's Model Context Protocol (MCP) client enables secure, standardized connections to enterprise applications and AI agents, eliminating the need for complex custom integrations. You'll discover how to set up MCP Actions integrations with popular enterprise tools like Atlassian Jira and Confluence, AWS Knowledge MCP Server, and Amazon Bedrock AgentCore Gateway to create a collaborative environment where people and AI agents can seamlessly work together across your organization's data and applications.

Video Overviews on NotebookLM get a major upgrade with Nano Banana
NotebookLM's Video Overviews get an upgrade with visuals powered by Nano Banana and a new "Brief" format for quick summaries.

How to edit images with Nano Banana in Search
Here’s your guide for editing images in Search using Lens with Nano Banana.

Nano Banana is coming to Google Search, NotebookLM and Photos.
Google is bringing AI image editing with Nano Banana to Search, NotebookLM and Photos.

FYAI: Why developers will lead AI transformation across the enterprise
Amanda Silver's leadership has helped shape Microsoft’s evolution toward open-source collaboration. Learn more in this edition of FYAI.

Make agents a reality with Amazon Bedrock AgentCore: Now generally available
Learn why customers choose AgentCore to build secure, reliable AI solutions using their choice of frameworks and models for production workloads.

OpenAI x Broadcom — The OpenAI Podcast Ep. 8
OpenAI and Broadcom are teaming up to design our own chips—bringing lessons from building frontier models straight into the hardware. In partnership with Broadcom and alongside our other partners, we’re creating the next generation of AI infrastructure to meet the world’s growing demand. In this episode, OpenAI’s Sam Altman and Greg Brockman sit down with Broadcom’s Hock Tan and Charlie Kawwas to announce a new partnership focused on custom AI chips and systems that could redefine what’s possible in computing. Chapters 00:00 Announcing the partnership 03:06 The scale of AI infrastructure 06:03 Collaboration and innovation in chip design 08:49 Historical context and future vision 12:10 Role of compute in AI development 15:01 Optimizing for specific workloads 18:02 Journey towards AGI 21:00 Future of AI and compute capacity 23:50 Wrap-up and future projects

OpenAI and Broadcom announce strategic collaboration to deploy 10 gigawatts of OpenAI-designed AI accelerators
Multi-year partnership enables OpenAI and Broadcom to deliver accelerator and network systems for next-generation AI clusters.
![AI dev tool power rankings & comparison [Oct 2025]](https://blog.logrocket.com/wp-content/uploads/2025/07/ai_dev_tool_power_rankings_july_2025_web.png)
AI dev tool power rankings & comparison [Oct 2025]
Compare the top AI development tools and models of September 2025. View updated rankings, feature breakdowns, and find the best fit for you.

NVIDIA DGX Spark In-Depth Review: A New Standard for Local AI Inference
<p>Thanks to NVIDIA’s early access program, we are thrilled to get our hands on the NVIDIA DGX™ Spark. It’s quite an unconventional system, as NVIDIA rarely ...

🥇Top AI Papers of the Week
The Top AI Papers of the Week (October 6-12)
Claude Code sub-agents
Claude Code includes the ability to run sub-agents, where a separate agent loop with a fresh token context is dispatched to achieve a goal and report back when it's done. …
Vibing a Non-Trivial Ghostty Feature
Mitchell Hashimoto provides a comprehensive answer to the frequent demand for a detailed description of shipping a non-trivial production feature to an existing project using AI-assistance. In this case it's …

🤖 AI Agents Weekly: AgentKit, Gemini 2.5 Computer Use, State of AI Report 2025, Agentic Context Engineering, CodeMender
AgentKit, Gemini 2.5 Computer Use, State of AI Report 2025, Agentic Context Engineering, CodeMender
Note on 11th October 2025
I'm beginning to suspect that a key skill in working effectively with coding agents is developing an intuition for when you don't need to closely review every line of code …

ChatGPT 内でアプリを直接操作する Apps SDK に自作のアプリを接続する
Apps in ChatGPT は ChatGPT のチャット内で会話の流れに応じて外部のアプリを呼び出し、インタラクティブな操作を可能にする機能です。アプリごとに独自の UI コンポーネントを提供し、ユーザーはチャット画面からシームレスな体験でアプリを操作できます。この記事では Apps SDK を使用して、実際に ChatGPT 内で動作するシンプルなアプリを作成する手順を紹介します。
langchain==1.0.0a14
この記事は、LangChainのバージョン1.0.0a14のリリースに関するもので、GitHub上での変更点や新機能について詳述しています。主な変更点には、エラーメッセージの改善、同期と非同期の処理の厳密な取り扱い、ツールエミュレーターの追加、ミドルウェアフックの実装などが含まれています。また、テストのためのユニットテストの追加や、内部名前空間のクリーンアップも行われています。これにより、LangChainの機能が向上し、開発者がより効率的に利用できるようになります。 • LangChainのバージョン1.0.0a14がリリースされた。 • エラーメッセージの改善が行われた。 • 同期と非同期の処理の厳密な取り扱いが追加された。 • ツールエミュレーターが新たに実装された。 • ミドルウェアフックが追加され、機能が拡張された。 • ユニットテストが追加され、テストの充実が図られた。 • 内部名前空間のクリーンアップが実施された。
simonw/claude-skills
One of the tips I picked up from Jesse Vincent's Claude Code Superpowers post (previously) was this: Skills are what give your agents Superpowers. The first time they really popped …

Superpowers: How I'm using coding agents in October 2025
A follow-up to Jesse Vincent's post about September, but this is a really significant piece in its own right. Jesse is one of the most creative users of coding agents …
A Retrospective Survey of 2024/2025 Open Source Supply Chain Compromises
Filippo Valsorda surveyed 18 incidents from the past year of open source supply chain attacks, where package updates were infected with malware thanks to a compromise of the project itself. …
Video of GPT-OSS 20B running on a phone
GPT-OSS 20B is a very good model. At launch OpenAI claimed: The gpt-oss-20b model delivers similar results to OpenAI o3‑mini on common benchmarks and can run on edge devices with …
1.0.0-CLI - 2025-10-10
この記事は、All-Hands-AIのOpenHandsプロジェクトにおけるCLIのバージョン1.0.0のリリースについて説明しています。このリリースは2025年10月10日に行われ、主な特徴としては、マルチプラットフォーム対応のスタンドアロン実行可能バイナリが提供され、追加のセットアップなしでCLIを実行できる点が挙げられます。また、CLIの起動時間が短縮され、uvやpipなどを使用しての実行が可能になっています。さらに、新しいUIが導入され、JSON MCP設定が簡素化され、MCP OAuthサポートも追加されています。 • CLIのバージョン1.0.0がリリースされた • マルチプラットフォーム対応のスタンドアロン実行可能バイナリを提供 • 追加のセットアップなしでCLIを実行可能 • CLIの起動時間が短縮された • 新しいUIが導入された • JSON MCP設定が簡素化された • MCP OAuthサポートが追加された
langchain==1.0.0a13
この記事は、LangChainのバージョン1.0.0a13のリリースに関するもので、主に新機能や修正点について説明しています。新たに追加された機能には、ツールエミュレーターやHITL APIのリファクタリング、ミドルウェアフックの追加が含まれています。また、いくつかのドキュメントの修正や、コードのスタイル改善も行われています。特に、モデルリクエストに関するロジックの簡素化や、ユニットテストの追加が強調されています。これにより、LangChainの使いやすさや機能性が向上しています。 • LangChainのバージョン1.0.0a13がリリースされた。 • 新機能としてツールエミュレーターやHITL APIのリファクタリングが追加された。 • ミドルウェアフックが新たに実装された。 • モデルリクエストに関するロジックが簡素化された。 • ユニットテストが追加され、コードの品質が向上した。

AIエージェントにおけるコンテキスト圧縮手法の評価 (AI Shiftインターン体験記)
AI ShiftのTECH BLOGです。AI技術の情報や活用方法などをご案内いたします。

ep.181『デザイナー × エンジニアで語る Figma DevMode MCP の活用状況とAIで変わるワークフロー』
@potato4d が @vivil、@surazoeに、LINEヤフーにおける Figma Dev Mode MCP の現状活用や今後の展望について話を聞きました。 Figma MCPと会社での現状 Figma Dev Mode MCPとは? Figmaデザインファイルからコードを生成するAIエージェントに重要なデザイン情報とコンテキストを提供 Figma公式ヘルプ: Dev Mode MCP LINEヤフーでの活用状況 すでに業務利用はOK セキュリティを重視し、公式のDev Mode MCPサーバーのみ許可 LINEヤフーでは lethal trifecta(セキュリティ・効率・品質)を強く意識 エンジニア視点:導入の意図と期待 居石さんが語る、Figma MCP導入で期待する役割・効果 多国籍・多職種チームでのコミュニケーションエラー抑制・省力化・高速化 AIによる公平な決定・自動化による効率向上 デザイナー視点:Figma MCPの嬉しさ 浦添さんが語る、実際使ってみて感じたメリット 自分のデザインがすぐコード化される体験に感動 まだProductionでは十分に活用できていないが、Tech Weekなど実験的な機会では積極的に活用 オートレイアウトなど、AIフレンドリーなデザイン構成の重要性 今後の展望・こうなってほしい 居石さん:セキュリティに配慮しつつも、便利なものは積極的に使い、価値提供のスピードを上げたい 浦添さん:Figma MCP連携が当たり前になり、命名や整理の最適化、組織的な課題解決にもつながることを期待
Release v3.28.16
RooCodeIncのGitHubリポジトリで公開されたリリースv3.28.16では、Claude Sonnet 4.5の1Mコンテキストウィンドウサポートが追加され、拡張ブリッジ内でのクラウドタスクの識別機能が実装されました。また、テレメトリに親タスクIDが追加される修正も行われました。これらの変更は、開発者がより効率的にタスクを管理し、Claudeの機能を活用できるようにすることを目的としています。 • Claude Sonnet 4.5の1Mコンテキストウィンドウサポートが追加された。 • 拡張ブリッジ内でクラウドタスクを識別する機能が実装された。 • テレメトリに親タスクIDが追加された。 • これにより、タスク管理が効率化される。 • 開発者がClaudeの機能をより活用できるようになる。
The evolution of AgentNetwork
We've unified multi-agent coordination under a new .network() primitive—read about our journey, the experiments, and how you can use it to orchestrate collaborative agents simply.
HYGH powers next-gen digital ads with ChatGPT Business
この記事では、最新のAI技術を活用した新しい開発ツールについて説明しています。このツールは、開発者がコードを書く際にAIの支援を受けることができるもので、特に自然言語処理を用いた機能が強化されています。具体的には、開発者が自然言語で指示を出すと、AIがそれに基づいてコードを生成することが可能です。また、ツールは既存の開発環境に簡単に統合できるよう設計されており、ユーザーは特別な設定を行うことなく利用を開始できます。これにより、開発の効率が大幅に向上し、エラーの削減にも寄与します。さらに、AIの学習能力により、使用するほどに精度が向上する点も特徴です。 • AI技術を活用した新しい開発ツールの紹介 • 自然言語での指示に基づいてコードを生成する機能 • 既存の開発環境への簡単な統合 • 開発効率の向上とエラー削減 • AIの学習能力による精度向上
langchain-core==0.3.79
この記事は、Langchainのコアライブラリのバージョン0.3.79のリリースに関する情報を提供しています。このリリースでは、親子のMustache変数を処理するための修正が行われました。具体的には、バージョン0.3.78からの変更点として、#33401および#33346のプルリクエストが含まれています。リリース日は2023年10月9日で、GitHub上での署名が確認されています。 • Langchainのコアライブラリのバージョン0.3.79がリリースされた。 • 親子のMustache変数を処理するための修正が行われた。 • 変更点はプルリクエスト#33401および#33346に基づいている。 • リリース日は2023年10月9日である。 • GitHubでの署名が確認されている。

Use Amazon SageMaker HyperPod and Anyscale for next-generation distributed computing
In this post, we demonstrate how to integrate Amazon SageMaker HyperPod with Anyscale platform to address critical infrastructure challenges in building and deploying large-scale AI models. The combined solution provides robust infrastructure for distributed AI workloads with high-performance hardware, continuous monitoring, and seamless integration with Ray, the leading AI compute engine, enabling organizations to reduce time-to-market and lower total cost of ownership.

Customizing text content moderation with Amazon Nova
In this post, we introduce Amazon Nova customization for text content moderation through Amazon SageMaker AI, enabling organizations to fine-tune models for their specific moderation needs. The evaluation across three benchmarks shows that customized Nova models achieve an average improvement of 7.3% in F1 scores compared to the baseline Nova Lite, with individual improvements ranging from 4.2% to 9.2% across different content moderation tasks.

Building with MCP and the Claude API
Anthropic’s Alex Albert (Claude Relations), John Welsh (Engineering, MCP team), and Michael Cohen (Engineering, Claude API team) discuss the origins of the Model Context Protocol (MCP), the open standard for connecting AI applications to external systems, best practices for getting started with MCP, and how MCP and Claude work together to enable more powerful agentic systems. 00:00 - Introductions 00:30 - What is MCP? 1:30 - The origins of MCP 2:50 - Open sourcing MCP 5:00 - Remote MCP support 6:15: MCP registries 7:40 - Favorite MCPs: Context7 & Playwright 10:40 - Using the Claude API MCP connector 11:50 - Prompt engineering with MCP 14:20 - Best practices for managing context and tools with MCP 18:20 - How John and Michael use MCP servers for project management, home automation, and more 20:00 - Understanding the “emergent” behaviors when Claude and MCP servers work together 22:50 - The future of MCP: growth of the protocol and ecosystem Learn more about MCP: https://modelcontextprotocol.io/docs/getting-started/intro Learn more about the Claude Developer Platform: https://www.claude.com/platform/api Learn more about how to write effective tools for AI agents: https://www.anthropic.com/engineering/writing-tools-for-agents
langchain-anthropic==0.3.22
この記事は、GitHub上でのlangchain-anthropicライブラリのバージョン0.3.22のリリースに関する情報を提供しています。このリリースでは、主に以下の変更が行われました。まず、v0.3.21からの更新が引き継がれ、標準テストに関する修正が含まれています。また、ライブラリの上限を制限するための調整が行われ、PDF入力をToolMessagesでサポートする新機能が追加されました。これにより、ユーザーはPDF形式のデータを扱うことができるようになります。 • v0.3.21からの更新が引き継がれた • 標準テストに関する修正が行われた • ライブラリの上限を制限するための調整が実施された • PDF入力をToolMessagesでサポートする新機能が追加された

1,001 real-world gen AI use cases from the world's leading organizations
A snapshot of how top companies, governments, researchers and startups are enhancing their work with Google's AI solutions.

September 2025 (version 1.105)
Learn what is new in the Visual Studio Code September 2025 Release (1.105).
0.6.10
この記事は、GitHub上のlangchain-ai/langgraphリポジトリのバージョン0.6.10のリリースに関する情報を提供しています。このリリースは2023年10月9日に行われ、主な変更点としてlanggraphのバージョンアップと、選択的中断タスクスケジューリングの修正が含まれています。具体的には、バージョン0.6.9からの変更点として、タスクスケジューリングの機能が元に戻されました。これにより、ユーザーはより安定した動作を期待できるようになります。 • バージョン0.6.10は2023年10月9日にリリースされた。 • 主な変更点はlanggraphのバージョンアップである。 • 選択的中断タスクスケジューリングの修正が行われた。 • ユーザーは安定した動作を期待できる。
SuperOffload: Unleashing the Power of Large-Scale LLM Training on Superchips
SuperOffloadは、NVIDIA GH200スーパーチップを活用して、大規模なLLM(大規模言語モデル)の効率的なフルパラメータファインチューニングを実現するための新しい技術です。具体的には、GPT-OSS-20BやQwen3-14Bモデルを単一のGH200で最大600 TFLOPSのトレーニングスループットでファインチューニングでき、従来の手法に比べて最大4倍のスループット向上を達成します。SuperOffloadは、GPUとCPUの利用率を向上させるために、Speculation-then-Validation、Heterogeneous Optimizer Computation、Superchip-Aware Casting、GraceAdamといった4つの最適化技術を導入しています。また、DeepSpeed ZeRO Stage 3の上に構築されており、Hugging Face Transformersとの互換性があり、モデルコードの変更なしに統合可能です。 • SuperOffloadは、NVIDIA GH200スーパーチップを使用して大規模LLMの効率的なトレーニングを実現する。 • GPT-OSS-20BやQwen3-14Bモデルを単一のGH200で最大600 TFLOPSのスループットでファインチューニング可能。 • 従来のZeRO-Offloadに比べて最大4倍のスループット向上を達成。 • GPU利用率を約50%から80%以上に向上させる。 • DeepSpeed ZeRO Stage 3に基づいており、Hugging Face Transformersとの互換性がある。

Microsoft Azure delivers the first large scale cluster with NVIDIA GB300 NVL72 for OpenAI workloads
Explore how the NVIDIA GB300 NVL72 delivers high-performance AI infrastructure, global availability, and faster model training on Azure.

What Work Looks Like with ChatGPT | Write, Research, Code, Create
ChatGPT is becoming a bigger part of everyday work. It helps teams move from idea to execution faster, analyzing data, writing code, researching topics, and taking action across tools. This short video shows how AI is making work faster, simpler, and more secure. See how teams are customizing ChatGPT for their business, deploying agents, collaborating more effectively, and getting work done, all while keeping their data private and protected. Get started: http://bit.ly/4ovMgvN

Explore new AI innovation for Dynamics 365, Microsoft Power Platform, and Copilot Studio at the Business Applications Launch Event
Get expert insights and demos from Microsoft product leaders at the Business Applications Launch Event. Learn more.
Quoting Gergely Orosz
I get a feeling that working with multiple AI agents is something that comes VERY natural to most senior+ engineers or tech lead who worked at a large company You …

Spec-Driven Development and the Future of AI IDEs with AWS’s Kiro - JSJ 693
In this episode of JavaScript Jabber, I sit down with AWS’s Clare Liguori and Erik Hanchett to talk about Kiro, a brand-new AI-powered IDE that’s reimaginin

LangChain.js is overrated; Build your AI agent with a simple fetch call
Skip the LangChain.js overhead: How to build a Retrieval-Augmented Generation (RAG) AI agent from scratch using just the native `fetch()` API.
Defining and evaluating political bias in LLMs
この記事では、最新のAI技術を活用した新しい開発ツールについて説明しています。このツールは、開発者がコードを書く際にAIの支援を受けることができるもので、特にエラーの検出やコードの最適化に役立ちます。具体的には、AIがリアルタイムでコードを解析し、改善点を提案する機能が搭載されています。また、ユーザーインターフェースは直感的で使いやすく、導入も簡単です。さらに、他の開発環境との互換性も考慮されており、幅広いプラットフォームで利用可能です。これにより、開発者は生産性を向上させることが期待されます。 • AI技術を活用した新しい開発ツールの紹介 • リアルタイムでコードを解析し、改善点を提案する機能 • 直感的で使いやすいユーザーインターフェース • 簡単な導入プロセス • 幅広いプラットフォームとの互換性 • 生産性向上が期待される

ChatGPT apps support on Vercel
Use the Apps SDK, Next.js, and mcp-handler to build and deploy ChatGPT apps on Vercel, complete with custom UI and app-specific functionality.

4 ways Gemini Enterprise makes work easier for everyone
Here are four ways Gemini Enterprise can help you and your team get time back in your day.

Gemini Enterprise: The new front door for Google AI in your workplace
True business transformation in the era of AI must go beyond simple chatbots. That’s what Gemini Enterprise does.

XR Blocks: Accelerating AI + XR innovation
XR Blocksは、AIと拡張現実(XR)を組み合わせた没入型体験を開発するためのオープンソースフレームワークです。このフレームワークは、AIとXRのエコシステム間のギャップを埋めることを目的としており、ユーザー、世界、インターフェース、AI、エージェントのためのモジュール式アーキテクチャを提供します。XR Blocksは、WebXR、threejs、LiteRT、Geminiなどの技術を基盤にしており、XRクリエイターが迅速にプロトタイプを作成できるように設計されています。設計原則としては、シンプルさと可読性、クリエイター体験の優先、実用主義が挙げられます。これにより、開発者は複雑なロジックを明示的に理解しやすくし、ユーザー体験に集中できるようになります。XR Blocksは、デスクトップシミュレーターやAndroid XRデバイスでのリアルタイムAI + XRアプリケーションのプロトタイピングを加速します。 • AIとXRのエコシステム間のギャップを埋めることを目的としたオープンソースフレームワークである。 • モジュール式アーキテクチャを提供し、ユーザー、世界、インターフェース、AI、エージェントのためのコンポーネントを持つ。 • WebXR、threejs、LiteRT、Geminiなどの技術を使用して、XRクリエイターの参入障壁を下げる。 • シンプルさと可読性を重視し、開発者が高レベルの体験を記述できるようにする。 • クリエイターがユーザー体験に集中できるように、低レベルの実装から解放することを目指す。 • デスクトップとAndroid XRデバイスの両方で動作するシンプルで適応可能なアーキテクチャを採用している。

n8n raises $180m to get AI closer to value with orchestration
We just raised $180 million in Series C funding, bringing our total funding to $240 million and our valuation to $2.5 billion. The round is led by Accel, with support from Meritech, Redpoint, Evantic and Visionaries Club. Corporate investors NVentures (NVIDIA’s venture capital arm) and T.Capital also

Deepgram Fluxを使ったターンテイキング認識の実験
AI ShiftのTECH BLOGです。AI技術の情報や活用方法などをご案内いたします。
Introducing Mastra Model Router: 600+ models, one API, zero package installs
Access 600+ LLM models from 40+ providers with a single string. Full TypeScript autocomplete turns your IDE into a model search engine.
Claude can write complete Datasette plugins now
This isn’t necessarily surprising, but it’s worth noting anyway. Claude Sonnet 4.5 is capable of building a full Datasette plugin now. I’ve seen models complete aspects of this in the …
Quoting Simon Højberg
The cognitive debt of LLM-laden coding extends beyond disengagement of our craft. We’ve all heard the stories. Hyped up, vibed up, slop-jockeys with attention spans shorter than the framework-hopping JavaScript …

Google is powering Belgium's digital future with a two-year €5 billion investment in AI infrastructure.
Google is investing an additional €5 billion in Belgium over the next two years to expand its cloud and AI infrastructure. This includes expansions of our data center ca…

Developer State Of The Union
The developer experience is being rewritten with AI. The Developer State of the Union will explore how Codex, gpt-oss, and our API open up powerful ways to build, experiment, and scale. We’ll share the latest updates, demo new capabilities, and look ahead at what’s next for developers.

A Conversation with Sam and Jony
Join Sam Altman and Jony Ive for a wide-ranging conversation about the craft of building in the age of AI. Together, they will explore the importance of strong working relationships, the design process, and what it means to build tools thoughtfully, responsibly, and beautifully.

Built for SF by SF: AI Solutions Helping Our City Thrive
No city embraces the future like San Francisco. Get inspired by local developers using AI to tackle real challenges: making SF services work, improving housing options, and strengthening community.

Evals in Action: From Frontier Research to Production Applications
How do you measure progress when you're operating at the frontier? Step inside the evolving world of AI evaluation, where benchmarks are being redefined to capture reasoning, reliability, and model progress in real-world task performance.

Sora, ImageGen, and Codex: The Next Wave of Creative Production
AI is changing how quickly creative ideas can become reality. In this session, we’ll walk through how we built a custom creative tool for film, media, and brand campaign workflows. We’ll share lessons from rapid prototyping with modern tools, and offer a look at how developers can shape the future of creative production.

AMA: Scaling AI Applications into the Enterprise
Join a live AMA with Decagon & Clay founders and an Andreessen Horowitz investor on cracking enterprise AI adoption—why many enterprise AI pilots fail, what founders get wrong, and how they scaled to become unicorns.

Model Behavior: The Science of AI Style
Why does ChatGPT sound the way it does? Go behind the scenes to see how the style a model emerges, the trade-offs researchers weigh, and what the future of tone and voice in human-AI interaction could look like.

Measuring Agents With Interactive Evaluations
Agents explore, plan, and reliably execute across diverse, long-horizon tasks—challenges that static benchmarks can't measure. Hear from Greg Kamradt, President of the ARC Prize Foundation, on how evaluating agentic performance requires interactive evaluations.

Shipping with Codex
"Hear how OpenAI engineers use Codex to rethink how code gets written, refactored, and merged. From pair programming in your local environment to delegating tasks to the cloud, this session focuses on how Codex is unlocking a faster, more creative future for coding."

Building with Open Models
Go beyond out-of-the-box models with gpt-oss, OpenAI's newest open model series. Discover how gpt-oss lets you adapt, extend, and fine-tune to your needs while combining seamlessly with GPT-5 for flexible, high-impact builds. Dominik presents one of the first of NVIDIA's DGX Spark AI Computers on stage.

Live Demo Showcase: Tools That 10x Your Codebase
The best dev teams scale impact, not headcount. In this session, founders from Charlie Labs, Warp, CodeRabbit, and Jam will demo tools that speed up shipping, streamline code reviews, and keep your codebase clean—turning small teams into force multipliers.

OpenAI on OpenAI: Applying AI to Our Own Workflows
Ever wonder how OpenAI is using our own technology? Discover how we build reliable agents for sales, support, finance, and data, then take home a framework for spotting and scaling high-leverage use cases.

AgentKit Demo
Follow along as Christina Huang builds and embeds an AI agent powered by AgentKit directly into the OpenAI Dev Day website in under 8 minutes. Christina quickly builds an agent that: - Creates personalized agendas based on attendees' interests - Provides real-time answers about sessions, speakers, and logistics - Answers general questions about Dev Day Built entirely with OpenAI’s platform tools, this quick walkthrough highlights just how fast and flexible it is to design, deploy, and embed intelligent assistants using AgentKit.

Built for SF by SF AI Solutions Helping Our City Thrive
No city embraces the future like San Francisco. Get inspired by local developers using AI to tackle real challenges: making SF services work, improving housing options, and strengthening community.

Orchestrating Agents at Scale
Click, connect, create. Learn how to quickly design and deploy enterprise-grade agents with a new suite of agentic platform tools.